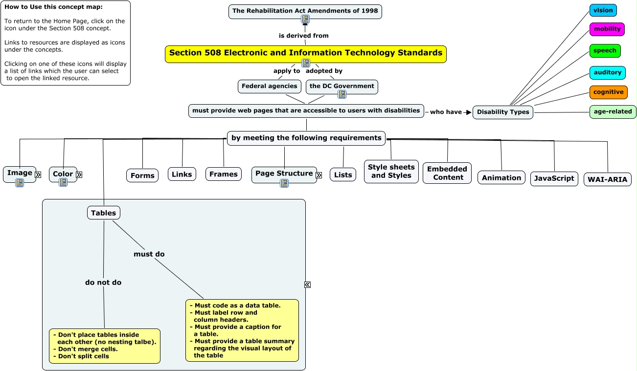
508 Compliant Tables For Layout
Webaim Powerpoint Accessibility
Xep User Guide Java Xml To Pdf Postscript Xsl Fo Formatter
Creating Section 508 Compliant Electronic Documents U S
Webaim Review Of Commonlook Pdf Globalaccess
Itext 7 How To Add A Table In The Top Right Corner Of The Page
Accessible Pdfs From Ppt Pdf Accessibility And Compliance
1 Creating Section 508 Compliant Pdf Documents I Aspa Web
Data Vs Layout Tables Accessible U
Section 508 And Accessibility Best Practices
Curve Christmas2 Html Template 96 00 Pm68910htdl1
Six Basics Of 508 Compliance Policy Viz
Table Accessibility Failures Accessibilityoz
Accessibility Challenges With Tables How To Overcome Them
Guide To Accessibility Testing Justinmind
Https Www Dhs Gov Sites Default Files Publications P25 Cap Nov7 Webinar 508 Pdf
Tips For Making Your Website Section 508 Compliant Blue Fish
Http Support Sas Com Resources Papers Proceedings17 Sas0641 2017 Pdf
Https Www Hhs Gov Sites Default Files Pdf Tagging Pdf
Pdf Accessible Tutorial Table Of Contents Ipedis
Https Www Pisd Edu Cms Lib Tx02215173 Centricity Domain 1416 Staffcontent Creating 20accessible 20excel 20doc 20final Pdf
Https Www Cms Gov Research Statistics Data And Systems Cms Information Technology Section508 Downloads 508 How To Guide For Microsoft Word Pdf
Section 508 Website Accessibility Tables
Joomla Wcag 2 1 Compliant Template 508 Ada Joomla Monster

0 Response to "508 Compliant Tables For Layout"
Post a Comment